EVM引入Solana,Neon会是生态普涨中的价值洼地吗?

文章写于2023年12月8日


随着Solana的复苏以及SoL代币的暴涨,越来越多人开始关注Solana生态。

在流动性质押、Meme、DeFi等多个生态内项目都被价格发现后,Solana生态上还有哪些项目具有潜力?

打通Solana和以太坊EVM,接纳更多的开发者并降低他们进入的门槛,或许是另一个仍在沉睡中的叙事。

本文,我们为大家介绍处在这个叙事中的Neon,这是一个在上轮牛市中获得Jump Capital、三箭资本等顶级投资机构投资4000万美元的,让Solana生态兼容EVM的网络。

项目简介

(1)基本信息

Neon Labs 是一家构建安全区块链解决方案的公司,是 Neon 的开发企业。Neon被设计为一个完全兼容的以太坊虚拟机(EVM),允许开发者使用以太坊工具在 Solana 上构建和部署去中心化应用(dApp)。这是 Solana 首次与 EVM 生态系统接轨,意味着其用户和开发者能够利用以太坊的丰富生态系统,并在 Solana 的基础上进行扩展。

官网截图
官网截图

项目官网:https://neonevm.org/

官方推特:https://twitter.com/Neon_EVM

(2)融资情况

  • 2021年11月9日,Neon宣布以2.5亿美元的估值获得Jump Capital、三箭资本等机构投资的4000万美元投资

  • 2023年6月9日,Neon在Conlist平台公募,销售供应量为 50,000,000 枚 NEON,占总流通量的 5%,价格为 0.1 美元,共募集500万美元

(3)项目团队

  • Konstantin Goldstein,担任Neon的首席运营官,他曾是微软的首席技术传播者。

EVM虽好,但与Solana不兼容

以太坊虚拟机(EVM)是以太坊网络中的核心组件,为以太坊上的所有智能合约提供了执行环境。

以太坊虚拟机示意图
以太坊虚拟机示意图

虽然EVM在区块链的世界中被广泛使用,但也有其局限性。由于其智能合约需要按顺序执行,这限制了处理速度和效率。例如,以太坊的交易吞吐量通常被限制在每秒大约 1,500 笔交易,而这在高需求情况下可能导致网络拥堵和高昂的交易费用。

与像以太坊这样的传统区块链相比,Solana 通过其独特的架构设计实现了更高的效率和吞吐量。其 Sealevel 功能支持智能合约的并行处理,大幅提升了处理速度,理想情况下可达每秒超过 50,000 笔交易。

虽然Solana有着更高的效率与吞吐量,但其和以太坊生态并不相通,导致Solana生态希望继承EVM的特性,吸引EVM的开发者有一定难度。

而Neon则将EVM引入Solana,给予Solana生态更多的可能。

Neon:将EVM引入Solana生态

Neon EVM 是一种创新的链上解决方案,它实现了将原生以太坊虚拟机(EVM)功能引入到 Solana 网络中。通过这种方式,Neon EVM 成功地结合了以太坊的广泛兼容性和普及性以及 Solana 的高效率和低成本的特点,为开发者和用户提供了更多选择和灵活性。

更进一步讲,Neon EVM 使得在 Solana 上运行任何以太坊原生应用成为可能,且无需对其代码库作任何更改,同时涵盖所有标准的以太坊工具。

而这意味着,通过 Neon EVM,开发者能够轻松地将以太坊程序无缝迁移到 Solana。这种方法的魅力在于,像 Uniswap 和 Curve 这样的流行Dapp可以在 Solana 上以较低的成本构建。因此,开发人员有机会扩展他们的用户基础,接触到 Solana 上的新用户群,并从 Solana 强大的流动性中受益。

Neon的优势:轻松适配,无缝衔接

Neon的优势特点可以从多个方面进行概括:

  • 轻松适配智能合约:Solana 的 Sealevel 系统允许并行处理智能合约,这不仅提高了效率,还减轻了合约适配的负担。在 Solana 平台上,智能合约可以同时执行而不会相互干扰,这使得将现有合约迁移到 Neon 变得更加简单。

  • 利用熟悉的智能合约语言:通过 Neon EVM,开发者可以使用熟悉的编程语言(如 Solidity 或 Vyper)编写 dApp,无需对智能合约进行任何重新配置(无需更改代码库)即可部署以太坊 dApp,如 Uniswap、SushiSwap、0x 和 MakerDAO。

  • Solana上的第一个EVM:Neon 是 Solana 上的第一个以太坊虚拟机(EVM)兼容层。这是一个重要的发展,因为它标志着 Solana 区块链首次与以太坊的 EVM 生态系统接轨。通过 Neon,Solana 能够支持以太坊智能合约和 dApp(去中心化应用程序),同时保持其本身的高吞吐量和低交易费用等特点。

  • 可扩展性优势:Neon 的可扩展性优势主要体现在它结合了 Solana 的低 Gas 费用和高交易速度的特点。Solana 网络以其高吞吐量著称,理想情况下可以处理每秒超过 50,000 笔交易,这一性能远远超过了传统的以太坊网络。此外,Solana 的低 Gas 费用也是其显著特点。在以太坊网络上,交易费用(Gas 费用)有时可能因为网络拥堵而飙升,增加了用户和开发者的成本。相比之下,Solana 的交易费用通常远低于以太坊。目前,Neon 的吞吐量约为 4,500 TPS,每笔交易的 gas 费用为 0.000015 美元。

  • Solana不断发展的生态系统:Neon 另一个显著优势在于它使得用户和开发者能够直接访问并充分利用 Solana 不断发展的生态系统,包括 SOL(Solana 的原生代币)、原生 Solana 资产 SPL 代币以及其他资产。这一优势体现了 Neon 在桥接以太坊和 Solana 生态之间的重要作用。

  • 利用已使用过的工具即可开发:用户可以使用熟悉的基于以太坊的工具(如 MetaMask、Truffle Suite 等)、预先构建的资产集成(如 ERC-20 代币)以及访问基础设施服务(如 Chainlink 和 TheGraph)。任何客户端都可以运行代理以在 Solana 内部署合约。客户端交互的界面将与在以太坊上运行的 dApp 相同,这给开发者带来极大的便利性。

Neon六大优势
Neon六大优势

此外,Neon 还创建了一个二级交易市场,运营商可以标明他们的条款和费率,用户可以选择满足其需求的运营商,增强了市场的透明度和选择性。

具体而言,在Neon EVM架构中,运营商是Solana区块链的特殊账户,提供必要的服务来支持Neon EVM交易的执行。他们负责将用户的Neon交易转换成Solana交易,这样才能在Solana区块链上执行。运营商通过设置自己的服务条件和费率来参与市场竞争,用户可以根据这些条件选择适合自己的运营商。这样,用户和运营商之间建立起一种服务与选择的关系,运营商提供服务,用户根据需求和成本选择合适的运营商。

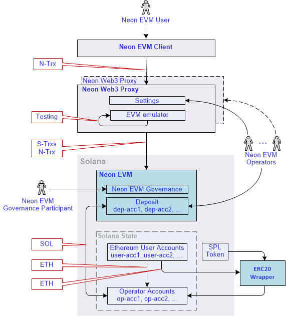
交易完整流程
交易完整流程

更详细介绍请见官方文档:https://docs.neonevm.org/docs/architecture/neon_evm_arch

总的来说,Neon 结合了 Solana 的高效率和低成本特点,同时提供了与以太坊兼容的环境,为开发者和用户提供了灵活性、成本效益以及去中心化的解决方案。

Neon的代币经济

NEON 代币是 Neon EVM 的原生代币,总量1,000,000,000枚,截止撰稿时,市场价格为$0.54。

(1)代币职能

NEON 代币的主要职能分为实用功能和治理功能:

  • 实用功能:用户在 Neon 平台上进行交易(转账、部署 dApps、与 dApps 互动等)的支付方式,类似于以太坊上使用 ETH 的方式

  • 治理功能:代表在 Neon DAO 中的投票权,用于社区的治理

(2)代币分配

NEON公开销售占比5%,早期购买者占比16.12%,早期贡献者占比1%,顾问和服务提供商占比1.07%,Solana Capital占比6%,创始人占比15%,生态发展占比31.5%。

(3)价格表现

自2023年7月份$NEON上市以来,价格表现相当不错,整体涨幅高于大盘。 2023年8月份市场整体低迷,$NEON最低时去到$0.05,随后最近一个月的行情回暖中,价格最高攀升至$0.68,截至撰稿时价格为$0.55U。以下是$NEON的7天/30天/1年涨幅:

  • 7D:+9.67%

  • 1M:+99.65%

  • 1Y:+201.7%

近期催化剂

今年的7月份,Neon已经踏出生态发展路线图中的重要一步:上线 Solana 主网,这是以太坊开发人员将项目过渡到 Solana 所需的必要工具,允许开发人员在 Solana 之上编写以太坊应用程序。这给Solana上的开发者们带来极大的便利性。

而在上个月,Neon 测试网已允许用户使用 SOL、USDC 和 USDT 等代币支付交易费用,而不是使用原生代币$NEON,该功能预计在2024 年 Q1 正式提供主网支持,使用其他代币支付费用又能够给Neon的使用者带来更多方便。

随着市场的回暖和Solana生态的持续繁荣,我们相信会有更多的开发者来使用Neon,从而在Solana构建更多的生态应用,也许在未来的日子里,Neon会持续助力Solana生态的繁荣,从而让“Solana是以太坊的杀手”这一句话不再成为空谈。

Subscribe to 许布衣
Receive the latest updates directly to your inbox.
Mint this entry as an NFT to add it to your collection.
Verification
This entry has been permanently stored onchain and signed by its creator.