An In-Depth Look at Worldcoin: UBI Utopia or Crypto Colonialism?

Preface

Worldcoin, a proof-of-personhood crypto UBI project founded by the CEO of OpenAI, raised $115 million in a Series C funding round in May of this year led by Blockchain Capital and followed by a16z and others. There has been a lot of controversy about this project. Is Worldcoin crypto-colonialism as the critics claim? This article will delve into the fundamentals of the project and dissect it on its potential risk points. *This article is for research and discussion only, and may contain bias and errors in facts, data, and opinions, and does not constitute any investment advice and is not legally liable.

Key Insights

♦ Worldcoin combines a proof-of-personhood mechanism realized through iris recognition and cryptography, a global UBI experiment through free distribution of WLD tokens, which helps to promote privacy protection, fight against sybil attack, provide a reliable solution for distinguishing between humans and AIs, and even promote the global democratic process.

♦ What makes the Worldcoin project unique is that it utilizes sophisticated biometrics technology by scanning a user's iris with a dedicated hardware called Orb to capture each individual's unique biometric traits and information, and converting the biometric picture into an unbreakable string of hash values made up of letters and numbers, which Worldcoin calls the "Iris Code" (Iris Code), Orb and Worldcoin protocols are being progressively open-sourced, and ZK-SNARK encryption technology helps protect privacy.

♦ Risk points for the Worldcoin project exist primarily in the risk of proof-of-personhood fraud, where a number of scenarios result in the failure of iris-recognition identity proofing mechanisms, and in compliance and ethical risks, particularly the early concentration on acquiring user data in third-world countries for the purpose of training AI recognition technology, which is detrimental to the privacy protection of early adopters.

Report Outline

  1. Project Overview

  2. What Problems does Worldcoin Solve?

  3. Core Products

  4. Tokenomics

  5. Risk Analysis

  6. Summary

1. Project Overview

Worldcoin was founded in 2019 by Sam Altman, CEO of OpenAI. Due to the explosion of OpenAI, Altman's crypto project Worldcoin is also back in the spotlight. The creation of Worldcoin is inspired by the concept UBI (Universal Basic Income) in economics. It realizes a fair distribution of wealth by sending tokens for free. Due to the need to differentiate between people and robots in the process of sending tokens and to ensure that each one of them is irreducible, it is important to use proof-of-personhood technology and ZK cryptography to help realize this. Worldcoin can be understood as a large-scale experiment in UBI worldwide. If the experiment is successful, Worldcoin will provide a reliable solution for distinguishing between humans and AI while protecting privacy, promoting the global democratic process and pointing out a potential path for AI-funded UBI, thus contributing to the progress of economics and human society.

The way the project works is that users first have to download the World App to obtain a World ID, which is stored by the World App, enabling users to use it across multiple platforms and services.The World App allows users to exchange tokens through decentralized exchanges and connect to dApps through WalletConnect. Additionally, the system allows other developers to create their own clients without a license, meaning there can be a variety of apps that support World ID. worldcoin scans irises for proof of personality via the hardware Orb, and once verified by the Orb, each individual receives a World ID as a privacy-protecting proof of identity. With World ID, users can collect a certain amount of Wordcoin (WLD) per week as permitted by law. Additionally, World IDs can be used for human authentication for other services (e.g., to prevent user manipulation when voting).In October 2021, Worldcoin closed a $25 million Series A led by a16z, valued at $1 billion, with other investors including Digital Currency Group, Coinbase Ventures, and Multicoin, among others; in May 2023, Tools for Humanity, the studio behind Worldcoin, raised $115 million in a Series C funding round led by Blockchain Capital and followed by a16z and others. Such a financing achievement is particularly dazzling in the crypto bear market. What makes Worldcoin highly favored by capital?

2. What problem does Worldcoin solve?

2.1 UBI

From the macro perspective of economy and finance, Worldcoin is a UBI project, which makes users equally own the same amount of wealth by sending tokens for free, and after the value of the project is gradually recognized, the price of the tokens in the hands of the users will rise, thus bringing value to everyone and redistributing the wealth in the age of artificial intelligence. UBI (universal basic income) is an economic concept first proposed in the 16th century by British philosopher and statesman Thomas More in his most famous work Utopia. UBI programs are generally funded by the government, with each adult citizen receiving a certain amount of money on a regular basis to alleviate poverty. UBI has returned to the forefront in recent years with the rapid growth of industrialization and automation, which has cut labor costs while also creating a serious unemployment problem.

Proponents of UBI argue that a guaranteed basic income from the government can help ensure that those left behind by the economic transformation avoid poverty, even if the income provided by the government is not enough to make ends meet, theoretically supplementing their income from low-wage or part-time jobs. UBI has received a lot of attention in the first phase of the 2020 presidential campaign after Andrew Yang, an American entrepreneur and former Democratic candidate, made it a cornerstone of his campaign. Yang's so-called "Freedom Dividend" (Freedom Dividend) would give every American over the age of 18 a monthly check for $1,000, and those enrolled in federal assistance programs would be able to continue to receive those payments or opt for the "Freedom Dividend." And the $1,000 per month "Freedom Dividend" would cost the federal government about 50 percent of its 2021 budget. The American Rescue Plan, signed by Biden on March 11, 2021, is a $1.9 trillion pandemic relief program targeting all eligible adults in the U.S. Eligible taxpayers will also be able to receive the same payments for each of their children; single taxpayers must have adjusted gross incomes of $75,000 or less to qualify; married filing jointly couples must have an adjusted gross income of $150,000 or less; and for heads of household, the adjusted gross income must be $112,500 or less.

Whereas opposition to UBI has centered on its high cost, and recent studies have shown only a weak link between UBI and unemployment. For example, a 2016 analysis by researchers at the Massachusetts Institute of Technology and Harvard University found that "cash transfer" programs in developing countries have little discernible impact on employment behavior; and there is little evidence that replacing traditional benefits with UBIs would actually increase employment, as some proponents claim. A recent two-year experiment in Finland showed that UBI recipients were no more likely to find a new job than a control group.

While there remains considerable debate about the significance of UBI, Worldcoin's ambitious vision of helping everyone access the global financial system by building the world's largest and fair digital identity and currency system, thereby enabling everyone to access a basic income, remains exciting, independent of government, national borders, race, and gender, and almost the closest thing to a purely utopian attempt at idealism.

2.2 Proof of Personhood

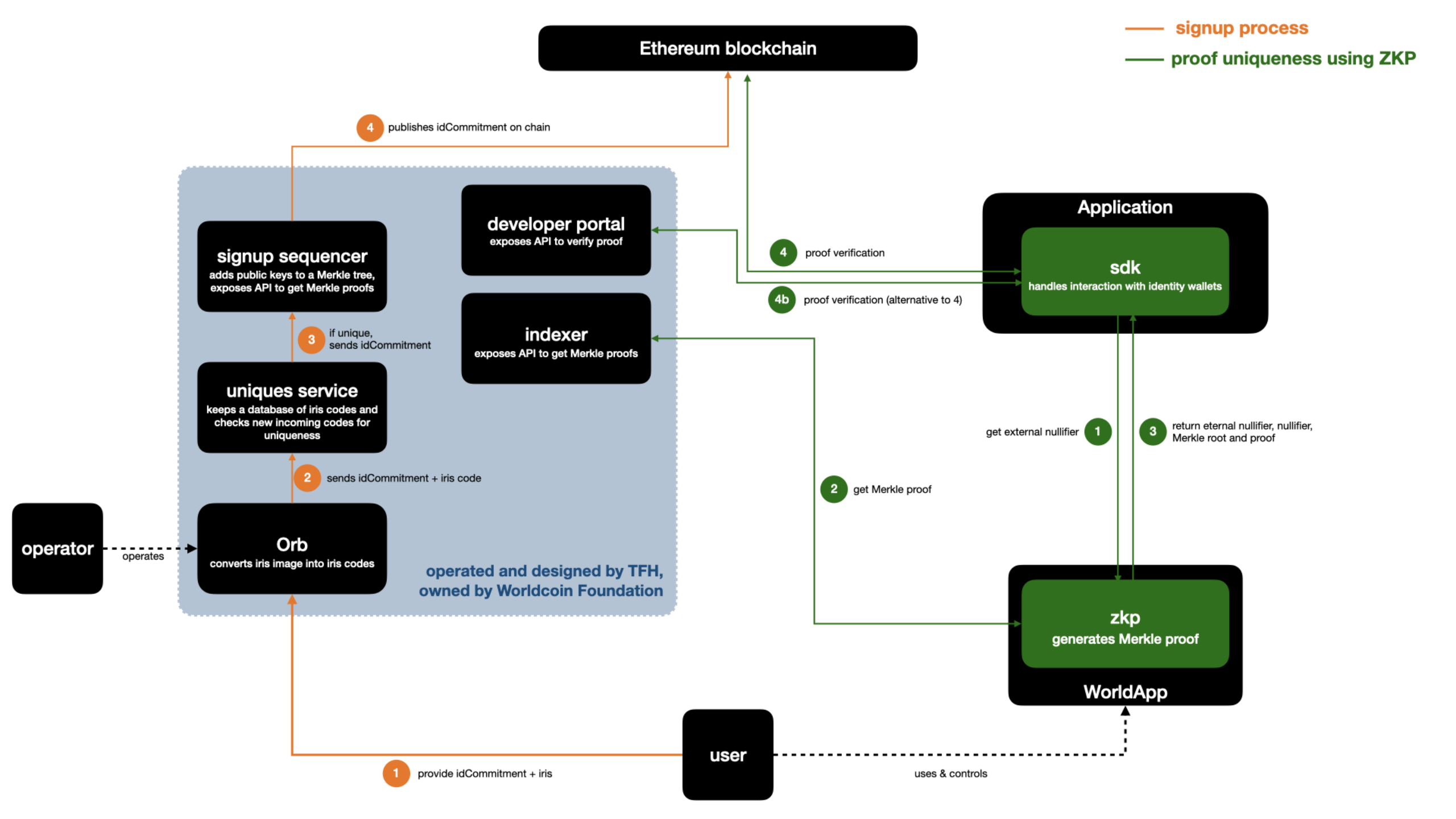
On a technical level, Worldcoin utilizes Proof of Personhood (PoP) to achieve its ultimate vision, which in itself has significant implications for distinguishing between humans and robots, preventing Sybil attacks, anti-fraud, and anti-centralization of power in today's world of advanced artificial intelligence.Vitalik's latest report on Proof of Personhood explains it as follows. Simply defined, a proof-of-personhood system creates a list of public keys, and the system guarantees that each public key is controlled by a unique human. In other words, if you are a human, you can put one key on the list, but you cannot put two keys on this list, whereas if you are a robot, you cannot put any key on the list. A large number of applications already exist that prove human uniqueness mainly by resorting to government-backed identity systems such as credit cards and passports, but this is also extremely damaging in terms of privacy. The Worldcoin project, on the other hand, as a high-risk project for global UBI, has constructed a highly secure proof-of-personality system to prevent users from re-registering. Compared to other proof-of-personality mechanisms, Worldcoin is unique in that it utilizes sophisticated biometrics technology, scanning a user's iris with a specialized piece of hardware called an Orb to capture each individual's unique biometric features and information, and converting the biometric picture into an unbreakable string of alphanumeric hash values, which Worldcoin calls the "Iris Code". By comparing it with the data in the database, if it is tested as a new registered user, a new World ID is saved to the Worldcoin database and a crypto wallet with a QR code is generated, through which the user can access free Worldcoin tokens.

From the perspective of decentralization, Orb is realizing open source gradually, biological information will be deleted after generating the hash value, and the Worldcoin protocol will be built on Optimism and Polygon, and the current protocol is also open source status:

Decentralized implementations could be incentivized through grants from the Worldcoin Foundation, or through a token-based reward mechanism for each successful user verification, similar to the verification rewards on the first layer of the chain. To enable the development of devices similar to Orb, Orb hardware shares a source code license, and firmware-only organizations can purchase Orb hardware from TFH (Tools for Humanity, the makers of Orb) under a license granted by the Foundation, which helps reduce the reliance on TFH for firmware development, improves censorship resilience, and empowers people to decide which organization they trust to perform the development. There is also a need to be able to verify the legitimacy of a biometric authentication device (i.e., that it is not a fake) and to verify that it is running a specific firmware (e.g., when Orb claims not to store biometric data, it really doesn't), and one of the ways to do this is by integrating an authentication mechanism into TFH's World App or other protocol-compatible application, where the device has to sign an application-generated a challenge letter and verified against a set of known public keys.

From a privacy perspective, Worldcoin uses ZK-SNARK zero-knowledge proofs, where instead of signing directly with a private key (whose corresponding public key is in the database), a user can use ZK-SNARK to prove that they have a private key, whose corresponding public key is somewhere in the database, without revealing the specific private key they have. In addition, Orb also only computes a hash of the iris scan locally. This hash is not a regular hash like SHA256, but a specialized algorithm based on a machine-learning Gabor filter that handles the inaccuracies inherent in any biometric scan and ensures that successive hashes of the same person's iris have similar outputs. While iris scans have the potential to leak some other data such as gender, ethnicity, health status, etc., the extent of the leakage is far less than what many centralized data collection systems currently in use (e.g., street cameras) are capable of capturing.

3. Core Products

3.1 Worldcoin Protocol

Worldcoin is a decentralized protocol designed based on the blockchain, which was deployed on Polygon in its beta phase, with the current version running on Optimism, ethereum's L2 network, and is highly scalable. From a technical implementation perspective, the core of the protocol combines Orb-based uniqueness verification with the Semaphore anonymous set membership proof, thus allowing issuers to determine whether a user has claimed their WLD tokens without having to collect additional information about the user.The Semaphore anonymous set- membership protocol is an open source project originally developed by the ethereum foundation and extended by worldcoin. semaphore is unique in that it takes the basic privacy encryption design used in anonymous voting and cryptocurrency and makes it available as a standalone library. Semaphore takes a minimalist approach to implementation, while providing practitioners with maximum freedom to design their own protocols based on it.

In the Wordcoin protocol, the user creates a Semaphore key pair (hereafter referred to as a World ID key pair) on their smartphone, and once registration is initiated, Orb associates the public key with the user's iris code, which according to the project whitepaper is currently used for the sole purpose of uniqueness checking. If the check is successful, the World ID public key is inserted into an identity set maintained by a smart contract on the ethereum blockchain, and the updated state is then bridged to Optimism and Polygon PoS so that the World ID can be used directly on those chains. Upon registration, users can prove to a third party that they are in this identity set in a trustless and private way, and therefore prove their unique identity. Since the scheme is private, it is often necessary to tie this proof to a specific behavior (e.g., applying for a WLD or voting on a proposal). In the above scheme, the wallet creates a Groth16 proof for proving that the user knows the private key of one of the public keys in the on-chain identity set and action. By design, this provides strong anonymity for the size of the entire set. As long as the private key is not compromised, it is not possible to know the public key or any information related to the enrollment, including the iris code, only that the enrollment has been successfully completed. It is also impossible to learn that two proofs come from the same person if the scheme is used for different applications.

3.2 Orb

As mentioned above, Orb, originally developed by Tools for Humanity (TFH), is the first biometric imaging device customized for the Worldcoin project to verify a person's identity and uniqueness in a secure and privacy-preserving manner. Anyone with a World ID-compatible wallet, such as TFH's World App, can register a World ID on Orb by visiting a Worldcoin operator location or a community expert accessing Orb. According to the project's July blog data, Worldcoin verified more than 40,000 people per week over the past six months of the beta phase. More than 2 million people have signed up for World IDs. More than 150,000 people have already verified World IDs in countries such as Spain, and the project will triple the size of its current operations in the coming months.

The Worldcoin project said that the biometric information will remain only on the Orb and will be removed when the company finishes training its artificial intelligence neural network to recognize irises and detect fraud. Until then, it's unclear how the data is handled.

4. Tokenomics

4.1 General Overview

WLD tokens finished ICO on July 24, 2023, and are now online on Binance, OKX and other first-tier exchanges. the ICO price was $0.15, and the price on August 5 was $2.14, and the recent price trend is as follows:

During the pre-launch phase of the project from May 2021 to July 2023, more than 2 million people verified World IDs at Orb in more than 30 different countries.These users were allocated more than 43 million WLD tokens before the tokens went live.

The total supply of WLD tokens is 10 billion tokens, with a supply ceiling fixed at 10 billion WLD for 15 years after the issuance of the tokens.After 15 years, management may decide to implement an inflation rate of up to 1.5% per annum, if it deems necessary for the long-term sustainability of the agreement. The tokens are to be used as governance tokens only.

4.2 Token allocation

WLD tokens are allocated as follows:

As can be seen, in addition to the 75% of tokens allocated to the general community, the percentage of tokens allocated to TFH and the initial development team has been increased to 25% from the previously announced 20%. According to the whitepaper, TFH has increased the allocation of funds due to the fact that developing and advancing the project has been much more complex and costly than TFH initially anticipated, with hardware development and manufacturing being particularly expensive and requiring additional funding from TFH investors, as well as a challenging market environment. Such an allocation ratio to some extent caters to the demands of investors; after all, as an early stage project, investors need other benefits to be secured in order to continue to push the project forward when its business and profitability model is still unclear.

4.3 Token Unlocking Cycle

The chart below shows the WLD unlocking schedule for 15 years:

Team and investor tokens are contractually locked for 12 months upon token issuance and then unlocked on a daily average basis over the following 24 months. The tokens that have been claimed by ordinary users will not be locked.

5.Risk Analysis

Since its inception, the Worldcoin program has been questioned to varying degrees from various perspectives such as technical security, privacy protection, and business development, etc. Some of the risks do not only exist in the Worldcoin program, but also in proof-of-personality systems in general. For example, the U.S. National Security Agency (NSA) whistleblower Edward Snowden tweeted, "Don't catalog eyeballs. Don't use biometrics for anti-fraud. In fact, don't use biometrics for anything. The human body is not a ticket punching machine."

Others have questioned the company's supposed fairness, as 20% of the coins have already been distributed: 10% to full-time Worldcoin employees and another 10% to investors such as a16z. Here we analyze the following mainly on the most fundamental and major risk points.

5.1 Risk of identification fraud

The occurrence of the following scenarios may lead to the failure of the iris recognition identity proofing mechanism:

  • Verification device sabotage: third parties submit false verifications by sabotaging the hardware or spoofing the verification process;

  • Identity theft: device operators or third parties manipulate individuals to authenticate or sabotage their phones to access their credentials (including governments);

  • Identity sale: individuals decide to sell their credentials to fraudsters;

  • Issuer fraud: organizations that develop firmware for authentication devices secretly generate identities;

  • 3D-printed dummies: people can use AI to generate photos of dummies or even 3D-printed dummies that are credible enough to be accepted by the Orb software. As long as there are groups that do this, they can generate an infinite number of identities. Some of the above will be found in more than just the Worldcoin project, but are prevalent in methods of using biometrics for proof of personality. According to the Worldcoin whitepaper, it has now taken the following steps to make these attacks more costly.

  • Biometric Authentication Device Audit: An audit of Orb's hardware, software, and deceptive security, as well as an investigation into specific statements such as "no image data is retained without explicit consent" to increase trust in the integrity of the World ID.

  • Vulnerability Bounty Program: All organizations operating whitelisted authenticated hardware must participate in a public vulnerability reward program that covers hardware, software, and deception security. The community is iterating on the design of the Vulnerability Bounty Program, which will be available soon.

  • Face Verification: As part of the verification process, signed and encrypted face images can be transmitted to a user's phone. Users can then authenticate themselves against that image in an app, a method similar to FaceID that makes it difficult for someone else's credentials to pass authentication. In addition to face recognition, the phone also requires live detection to prevent spoofing attacks. Consumer phones have lower security guarantees that this validity detection was actually performed and spoofed compared to custom hardware such as Orb (because consumer phones do not have sufficiently advanced cameras and because it is difficult to create a trustworthy execution environment on an individual's phone to ensure computational integrity). As mobile zero-knowledge proof capabilities improve, it is possible to compute authentication and validity checks in zero-knowledge proofs on a user's cell phone, thereby improving security assurance.

  • Iris authentication: similar to face authentication, iris authentication performs biometric authentication and validity checks based on a template. By requiring people to return to the biometric authentication device, the security assurance that the validity check has not been spoofed or bypassed is improved, but at the cost of convenience. If both face authentication and iris authentication are possible, developers can choose the level of security they need for their application.

  • Recovery: victims of social fraud and identity theft should be able to recover their proof of identity through Orb using only biometrics. From a game-theoretic point of view, this would also make it unprofitable to buy other people's IDs.

  • Anomaly Detection: Metadata about Orbs could be made publicly available for decentralized anomaly detection to inform decisions about which Orbs to vet in person. However, which data to publish needs to be carefully considered to protect the privacy of verifiers. Community input is likely to be necessary to strike a balance.

  • Revocation: If a firmware version of a verified device is deemed insecure, or if an Orb is found to be fraudulent, the certificate of verification may be revoked retroactively to eliminate potentially fraudulent identities, in accordance with the Foundation's governing regulations. Ultimately, a separate adjudicating body may be required. If any genuine and legitimate individuals are affected, they can be re-verified at Orb.

  • EXPIRATION: Versions of World ID may become useful as biometric authentication devices and their security standards evolve. Over time, older World IDs may become obsolete to improve security, similar to the expiration of a passport.

Worldcoin does a relatively good job of security and fraud prevention compared to other proof-of-personality programs, and its use of specialized hardware Orb is inherently more difficult to spoof than ordinary hardware (such as a user's personal cell phone). Another point worth noting is that there have been many previous cases of African users registering for World ID and then having their identities resold by intermediaries. In the short term, the sale of accounts will remain difficult to prevent, as most of the world doesn't even know about ID protocols, and in third-world countries, locals are more than happy to scan their eyes for a few dollars, or even a few tens of dollars, which can be a significant amount of money to live on. And in the long run, if more people understand what ID protocols are, and the program allows users to re-register, the profitability of selling IDs will be extremely compressed, because the person who sold you the ID can just go ahead and re-register and cancel the ID they just sold you. From this perspective, combining UBI with proof of personality is indeed one of the easiest ways to get more people to understand IDs and incentivize people to sign up.

5.2 Compliance and Moral Hazard

Prior to the launch of the Worldcoin token, the business rollout targeted third-world countries to avoid compliance risks, but the way the business was expanded was still widely questioned and even called "crypto colonialism". After all, everyone has this question: why Worldcoin targeted low-income communities from the beginning instead of cryptocurrency enthusiasts or communities? Payal Arora, digital anthropologist and author of The Next Billion Users, says, "It's a race to see who can get the most data in an AI-driven economy." Since Europe and the United States have stricter data protection laws, which means that Worldcoin has little access to the training data they need from nationals in those regions, they've had to look to the developing world. Carrying out these kinds of data collection operations in places that lack funding and legal protection is both cheap and easy for project parties. Pete Howson, a senior lecturer studying international development at Northumbria University, categorizes Worldcoin's actions as a form of crypto-colonialism: "Blockchain and cryptocurrency experiments are being imposed on vulnerable communities, essentially because ...... these people can't fight back." Hausen explains, "What's even more damaging about the crypto version of data colonialism than other forms of data colonialism is that the core principle of blockchain - decentralization - allows for very limited accountability on the part of the project when things go wrong." The ethos of "Do Your Own Research" is simply impractical for many in developing regions. Similarly, large economic disparities mean that in Kenya, less than half a dollar is enough incentive for someone to want to participate in an experiment, whereas in Norway or the US, incentives clearly cost more than that.

While Worldcoin has recognized that this data collection is problematic and intends to stop doing so, it does not offer the same privacy protections to these early 450,000 users. As noted in MIT Technology Review's report on Worldcoin last year, Worldcoin prides itself on its privacy protection protocols while clearly violating the privacy of many. Perhaps for Worldcoin, the test user base in developing countries is largely not its end users. Instead, their eyes, bodies, and life patterns are merely the raw material for Worldcoin's neural network.

In response to this question, the authors believe that the training of algorithms does require a large amount of data, and as a startup, there is no excuse for choosing low-cost access, Worldcoin's privacy protocol has been improved, and the protocols and Orb are gradually open-sourced, and very detailed technical documentation can be found in the whitepaper released to dispel any doubts; moreover, it is undeniable that Worldcoin's incentives are not the same. In addition, it is undeniable that Worldcoin's incentives do allow locals to earn some money and receive tokens on a regular basis, but to truly popularize the knowledge of proof of personality, there is still a long way to go, and before that the project will continue to be distrusted by a variety of questions, including the disposal of regulations from the local government.

6. Summary

Worldcoin, as a UBI product combining DID, wallet and tokens, has been questioned in many aspects and even added with conspiracy theories, but it is still undeniable that the project has great significance and promotes the proof of personality and UBI experiments. In terms of innovation in proof-of-personality systems, iris recognition may sound and feel unintentional at first glance, but the Orb and Worldcoin protocols are being progressively open-sourced, and specific technical documentation is available in their publicly available whitepapers, and based on the analysis above, iris recognition sits a little better than other proof-of-personhood mechanisms in terms of privacy protection and decentralization, not to mention that crypto proof-of-personhood systems themselves are naturally superior to centralized, government-manipulated identity systems. The combination of proof-of-personhood and UBI is also unique to this project, as the incentives of UBI are more easily understood and accepted by the general public, and early users did receive tokens and other rewards, plus now that the tokens have gone live and the price is transparent, the profitability of account sales and other profit margins has been continually squeezed. But there's no denying that there's still a long way to go to popularize PoP knowledge, and the way Worldcoin collects user data may continue to be challenged by local regulations. We're curious to see how far Worldcoin can go, and if it does succeed, it will be invaluable in reshaping the financial and crypto ecosystems.

Subscribe to Mochain
Receive the latest updates directly to your inbox.
Mint this entry as an NFT to add it to your collection.
Verification
This entry has been permanently stored onchain and signed by its creator.