Secret Network:可能是最值得期待的隐私公链

[关于3WebDAO]

3WebDAO是区块链领域的去中心化自治理组织,旗下:

3Web Research 专注于行业研究

3Web Analytics 专注于链上数据分析

3Web Capital    专注于加密投资

愿景是帮助独角兽落地和Web3投资者获利。

背景

区块链在诞生之日开始就是匿名的,用户由被称为公钥的一串字母数字字符识别。但现实是随着应用的逐渐广泛和规范化,现阶段人们对安全的需求要远大于隐私的需求,各类链上分析工具层出不穷,加密货币的隐私特性正逐渐瓦解。

但是,隐私始终是保护用户和扩大加密货币使用的基本要求,并被认为是Web3.0的重要方向之一。

但作为一种「刚需的存在」,越来越多的头部VC和开发者仍在入场,隐私赛道的角逐在2021年下半年以来日益激烈,协议与应用层都诞生了诸多主打隐私的项目,其中一些项目尝试利用可信执行环境(TEE)、多方安全计算等方式保护数据隐私 (区块链混合架构) ,今天给大家主要讲解一下Web3隐私板块里比较著名的Secret Network。

Secret Network简介

Secret Network是第一个具有隐私保护智能合约的区块链网络,也是目前生态发展最为完善的隐私公链。众所周知,智能合约是在区块链上管理的自动执行代码,大多数支持智能合约的区块链,例如以太坊,默认都是公开的。

这意味着他们的智能合约中使用的所有数据都向公众公开。Secret Network 通过支持智能合约的加密输入、加密输出和加密状态来改进传统的智能合约——存储在区块链上的敏感信息的数据隐私。
图片

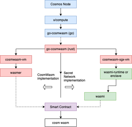
技术架构

Secret Network是一个基于Cosmos SDK 构建,使用 Tendermint 来达成共识的Layer1层解决方案。其采用在计算机科学中常用的 TEE(Truested Execution Environment)来提供隐私交易功能。

TEE,可信执行环境,对于计算机的所有者来说如同黑盒。计算机的所有者无权查看其中的数据,这也就保证了加密数据不会被泄漏,但计算可以安全的进行。目前 TEE 的硬件支持来源于 Intel SGX。

合约的执行如上图所示。左边是正常的 CosmWasm 的执行流程,右边是 Secret Network 合约的计算流程。右边的第一个流程包含 SGX,第二个流程有 Enclave。可以看见 Secret Network 在每一步都依赖于可信执行环境这一个概念。

Secret Network Enclave 便是这些合约具体执行的地方。Enclave 就是一个黑盒,拥有自己的密钥。Enclave 外的用户无法查看这些密钥。所有的执行结果都需要由这些密钥进行签名。Enclave 还可以用这些密钥和 Secret Network 进行连接。

TEE 由 CPU 硬件提供保护,并且具有以下特点:

  1. 具有高度安全隔离和可证明特性。
  2. 支持通用 CPU 指令,支持各类合约虚拟机指令操作。
  3. 高效利用 CPU 特有指令集对包括加解密算法的操作进行通用加速。
  • Secret Network 具有以下的优势:
    对所有 DApp 的数据隐私
    交易的隐私
    允许用户在本地解密自己的交易和应用数据的许可密钥架构 - 合规性和可审计的途径
    使用 Cosmos SDK 构建
    权益证明共识
    6 秒的区块时间

Secret Network链上数据

链上交易数量长期上涨

数据来源:Secretanalytics
数据来源:Secretanalytics

链上地址的持续增长

数据来源:Secretanalytics
数据来源:Secretanalytics

Secret Network链上地址持续增长,自2021年12月中以来, 4个月的时间,Secret Network上新增地址数量上翻2倍,总数达到14.5万个独立地址数。佐证了Secret Network对于新用户和机构的吸引。

跨链桥支持四类跨链方案

当前Secret上已存在4种跨链渠道,IBC、XMR(门罗币)、BSC、ETH,其中以太坊的跨链桥和跨链交易量是比例最大的部分,随着短期交易量的下滑,以及跨链桥激励方案的不足,TVL在这一阶段处于下降趋势,但也达到了4,500万+美元。

生态系统

Secret Network 已经建立了许多生态内应用,比如 Shade protocol、Sienna.network。 Shade Protocol 和Silk(Shade的稳定币)与SecretSwap 和 SiennaSwap 集成。Shade Protocol 是迄今为止最重要的 Secret 产品发布之一。

SiennaSwap 正在积极创建借贷产品(SILK 将被集成到这个借贷产品中)。

SiennaSwap 于 2021.10 月成功上线,目前流动性正在迅速增长。

SecretSwap.io -> 去中心化交易所

Sienna.network -> DEX,很快会上线借贷产品

Auctions.scrt.network -> 封闭式竞价场外交易市场

Stashh.co -> 保护隐私的NFT市场

Altermai.live -> 使用secret进行加密通信(如电子邮件)。

Fardels.network -> 加密的社交媒体和小说分享

Bridge.scrt.network -> 桥借到以太坊、BSC、IBC支持的链

Scrtgarden.com -- 基于secret 创建、管理和探索代币的应用

Secretheroes.es -> 首次证明了保护隐私的链上NFT对战游戏

Shadeprotocol.io -> 保护隐私的算法稳定币

代币经济模型

Secret Network的原生代币被称为 SCRT,SCRT 可用于交易、抵押和治理。因为Secret Network 采取 PoS 机制,所以质押(staking)是网络安全和共识的一个关键组成部分,Secret Network 的代币经济模型主要如下:

系统安全性在Secret Network中扮演极其重要的角色。若作恶者对网络共识层实施拜占庭攻击,则链上交易及跨链资产的安全性将会受到极大挑战。

为降低系统被攻击的可能性,Secret Network采用通货膨胀、区块奖励和质押的方式来降低PoS共识机制下系统被攻击的可能性。系统设置的通货膨胀率在7%-15%之间,其取值取决于锁定和非锁定SCRT代币的比例,超过67%以上,锁定的越多通货膨胀率越高,目前维持15%的年化通货膨胀率。

系统初始供应量7,000万枚SCRT代币,总供应量2.1亿枚,质押1.2亿,当前流通供应量为9,000万枚,新增抛压主要来源于质押奖励的释放,质押奖励释放的数量在22%-27%年化之间。因此代币预期不会存在大量代币接触限售的情况,币价总体应当相对稳定。

此外,SCRT 是 Secret Network 执行交易支付 gas 费所需的必要代币。SCRT 质押者还可以获得 Secret Network 推出的空投奖励,SCRT质押者可以直接参与治理 - 赋予代币质押者在 Secret Network 协议中事项决策过程中一定的发言权。

团队

Secret背后的核心开发团队之一是SCRT Labs(前身是Enigma,以太坊的第2层扩展解决方案,功能为隐私智能合约),由麻省理工学院毕业生Can Kisagun和Guy Zyskind于2014 年创立,是区块链行业中最早期的项目和团队之一。

Guy Zyskind(SCRT Labs的CEO)此前是麻省理工学院媒体实验室的研究助理,研究和教授区块链技术,他撰写了Enigma白皮书(下载次数超过10万次)和论文“去中心化隐私:使用区块链保护个人数据”(引用次数超过200次)。

Can Kisagun拥有麻省理工斯隆大学的MBA学位和西北大学的工业工程学士学位,在商业领域拥有丰富的经验,在麦肯锡工作3年,主要从事金融和银行业务。在Enigma之前,他还在区块链领域创办了一家金融科技公司。其他成员包括:Itzik Grossman(VP of Engineering),在网络和信息安全以及软件工程方面拥有5年的经验。

其他主要贡献者有Tor Bair(Secret基金会的CEO),他在麻省理工学院与Can Kisagun一起完成了MBA学位。在攻读研究生之前,Tor是一名专业的期权交易员,曾在Spotify实习,并在Snapchat担任数据科学家,于2017年全职加入Enigma。
图片

Carter Woetzel(Secret Foundation 社区负责人)是Secret网络灰皮书的作者(由Enigma协助),专注于市场营销和社区管理,重点是内容创作。此外,Carter是Shade Protocol(一个连接隐私保护的DeFi DApp)的首席研究员和经济学家,其中第一个产品是Silk(建立在Secret上的保护隐私的算法稳定币)。

投资机构

2022年1月获得新一轮的投资,具体金额未公布,同时宣布了4亿美元的生态投资资金,以下为部分参与投资的机构: DeFiance Capital、 Alameda Research、Fenbushi Capital、HashKey、Terraform Labs、NGC Ventures、Arkstream Capital、Huobi Ventures、Kucoin Labs

Subscribe to 3WebDAO
Receive the latest updates directly to your inbox.
Verification
This entry has been permanently stored onchain and signed by its creator.